AI和云技术社区
AI创业云伙伴
AI和云服务聚合平台
首页
AI和云技术社区

Pinterest部署生产级模型上下文协议(MCP)生态系统

来源: | 作者:元知 | 发布时间 :2026-04-07 | 5 次浏览: | 🔊 点击朗读正文 ❚❚ | 分享到:
有Claude、ChatGPT、Gemini(Nano Banana)、Qwen、Doubao、Kimi、GLM、Seedance 2.0 等国内外大模型API调用,以及阿里云、华为云优惠需求的同学,欢迎添加微信:gezicloud

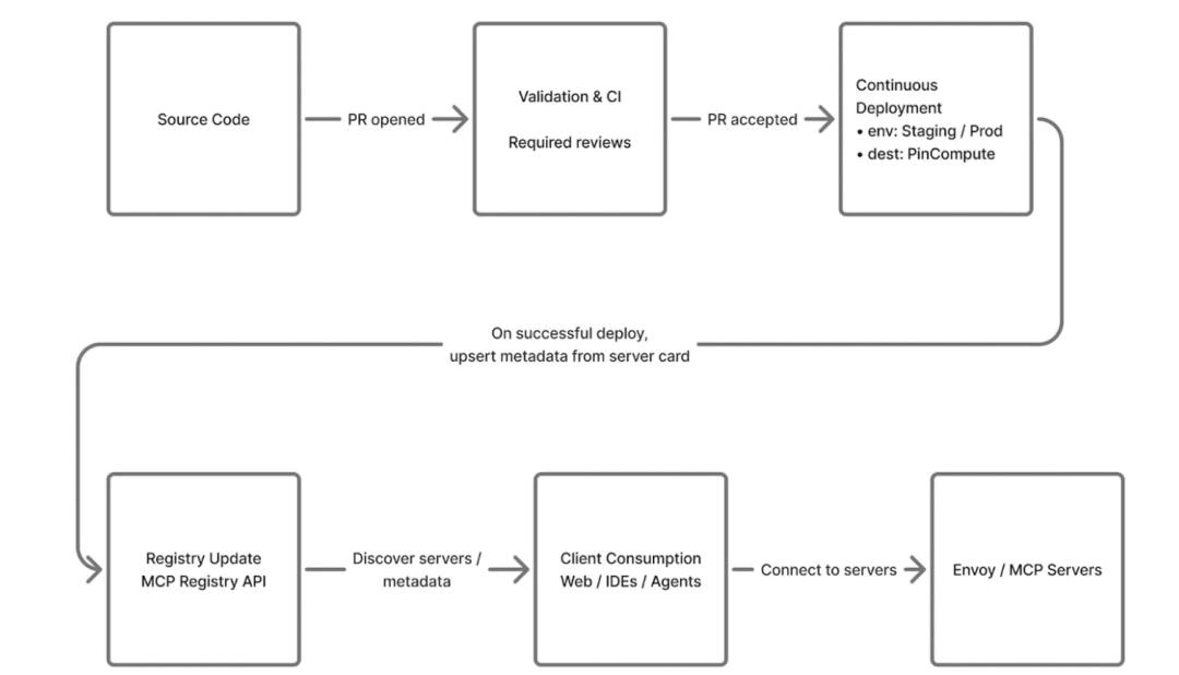
Pinterest工程团队已搭建并部署生产级内部模型上下文协议(MCP)生态系统,以此驱动AI智能体实现复杂工程任务自动化,同时完成内部工具与数据源的大规模集成,将以往零散的临时对接模式替换为标准化、安全且可扩展的AI工具调用底层架构。

该生态系统核心为一组云托管的领域专有MCP服务器,每台服务器专注于Presto、Spark或Airflow等特定领域,这种设计能有效抑制上下文膨胀,实现工具隔离,还支持细粒度访问控制。统一部署管道负责管理基础设施、扩缩容与服务生命周期,让工程师可聚焦于工具接口定义。

中心MCP注册表是已审批服务器及其连接元数据的唯一可信数据源,提供易用UI与API,支持服务发现、校验,可集成至内部AI客户端与IDE。客户端调用工具前需先查询注册表,完成权限与服务器状态校验,统一执行治理策略。

AI智能体工作流已集成至聊天平台与IDE,可自主排查事件、生成上下文摘要或提出变更建议;针对敏感操作,需通过elicitation核验风险,由人工在应用变更前进行批准或驳回。

安全层面采用双层授权模型,人工访问由终端用户JWT控制,服务流程依赖服务网格身份;各服务器实现细粒度授权装饰器与业务组权限校验,高权限操作仅对已批准团队开放。OAuth流程复用现有内部认证体系,无额外弹窗验证且保留完整可审计性,所有MCP服务器上线前需通过安全、法律/隐私及生成式AI相关审核。

Pinterest以"节省时间"为核心指标衡量该生态系统价值,截至2025年1月,MCP服务器月调用量达66000次,覆盖844名活跃用户,每月可节省约7000工时。未来,Pinterest将持续扩充MCP服务器集群,深化工程场景集成,优化治理模型,在严守安全合规标准的前提下提升开发者工作效率。


有Claude、ChatGPT、Gemini(Nano Banana)、Qwen、Doubao、Kimi、GLM、Seedance 2.0 等国内外大模型API调用,以及阿里云、华为云优惠需求的同学,欢迎添加微信:gezicloud


社区交流欢迎关注:


微信公众号:AI创业云伙伴


知乎:AI创业云伙伴